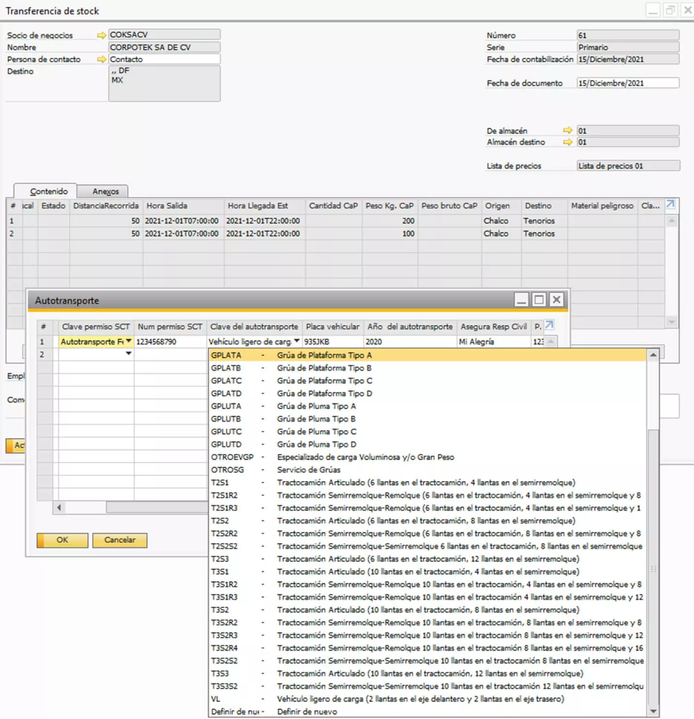
De acuerdo a la prórroga del SAT para emitir la carta porte de forma obligatoria a partir del 1° de enero de 2022, si sus bienes y/o mercancías se trasladan en territorio nacional por medio de:


Además de tener funcionalidades adicionales para la facturación electrónica como:
Amplia gama de complementos CFDI
En timbrado tenemos la flexibilidad de que timbres con el PAC de tu preferencia, sin perder la oportunidad de tener la carta porte


La carta porte es compatible con las siguientes versiones de SAP Business One:
Compatible con HANA y SQL
Como podrás darte cuenta el sistema es compatible y no necesitas estar migrando la versión más actual, aho-rrándote tiempo de costos adicionales por migraciones.
MONTERREY
Blvd. Antonio l. Rodríguez 2100 Piso 11 Col. Santa Maria.
Monterrey, N.L. CP.64650
hola@b1pro.com.mx
CDMX
Depto. 304-B, Av. Homero 538, Polanco V Secc, Miguel Hidalgo,
11560 Ciudad de México